| Prev | Next |
Define Metamodel Constraints
When extending UML to develop a domain-specific Profile, Enterprise Architect allows you to specify constraints that enable restricting the connectors that can be drawn from a Stereotype, either using the Quick Linker or from the Toolbox. These constraints are defined using the relationships under the 'Metamodel' page of the 'Profile' toolbox.
Access
|
Ribbon |
Design > Diagram > Toolbox: |
|
Keyboard Shortcuts |
|
Add Metamodel Constraints to a Profile
Item |
Detail |
See also |
|---|---|---|
|
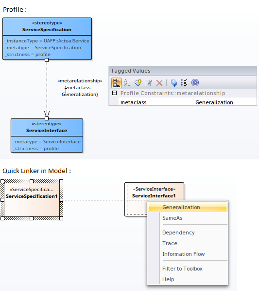
Meta-Relationship |
A Meta-Relationship connector between two Stereotypes is used to specify a valid UML Connector between these two Stereotypes. The name of the UML Connector should be set in the tag 'metaclass' on the Meta-Relationship connector.
In the Profile example, a Meta-Relationship connector is drawn from ServiceSpecification to ServiceInterface and the name of the UML Connector is specified in the connector's Tagged Values window. After importing this Profile into a Model, Enterprise Architect will show the UML Connector when the Quick Linker is used to draw a relationship between a ServiceSpecification and ServiceInterface. |
|
|
Meta-Constraint |
A Meta-Constraint connector between two Stereotypes is used to specify a constraint between these two Stereotypes. The constraint should be set in the tag 'umlRole' on the Meta-Constraint connector.
In the Profile example, a Meta-Constraint connector is drawn from ActualProjectMilestone to ProjectMilestone and the constraint is specified as classifier on the tag 'umlRole' in the connector's Tagged Values window. After importing this Profile into a model, Enterprise Architect will show only the ProjectMilestone stereotyped elements when assigning a classifier for ActualProjectMilestone element. Constraint values for the tag 'umlRole' include:
|
Constraints on Meta-Constraint connector |
|
Stereotyped Relationship |
A Stereotyped Relationship connector between two Stereotypes is used to specify a valid stereotyped connector between these two Stereotypes. The Stereotype name should be set in the tag 'stereotype' on the Stereotyped Relationship connector.
In the Profile example, a Stereotyped Relationship connector is drawn from ApplicationComponent to ApplicationEvent and the stereotype of the relationship is set to 'Assignment' in the connector's Tagged Values window. After importing this Profile into a model, Enterprise Architect will show the 'Assigned' option when the Quick Linker is used to draw a relationship between an ApplicationComponent and ApplicationEvent. Note :
|
Learn More
> Profile

