| Prev | Next |
Custom Metamodel Diagram View
Enterprise Architect allows you to create your own metamodels and easily add them to the current model, where you or other modelers can then apply them to various diagrams as needed. For example, you might define a specific meta-model set that addresses the needs of Requirements modeling in your organization and then mandate that all Requirements diagrams use that Metamodel View.
The 'Metamodel' page in the 'Profile' Toolbox has a:
- 'View Specification' element, which allows you to create a custom Diagram View
- 'Exposes' connector, which allows you to specify the contents of the Toolbox page associated with the custom Diagram View
Access
|
Ribbon |
Design > Diagram > Toolbox: |
|
Keyboard Shortcuts |
|
Create Custom Diagram View in a Profile
Item |
Detail |
|---|---|
|
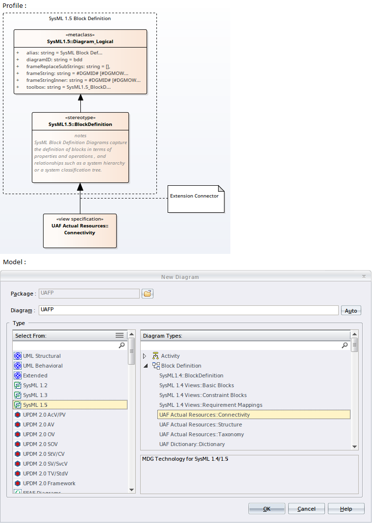
View Specification |
When creating a Profile, the View Specification stereotype allows you to create a new custom Diagram View, by extending an existing built-in (or) stereotyped diagram using the Extension connector.
In this Profile example, a View Specification stereotype called Connectivity extends the SysML1.5::BlockDefinition. When the Profile is imported into a model, the View Specification stereotype appears as the Diagram View Connectivity in the 'New Diagram' dialog. |
|
Exposes |
An Exposes connector from a View Specification to a Stereotype implies that the Stereotype will appear in the Toolbox that is related to this Diagram View.
In the Profile example, a View Specification stereotype called Connectivity has an Exposes connector to ActualOrganization and ActualPerson. When the Profile is imported into a model, the Toolbox page associated with the Diagram View displays the stereotypes ActualOrganization and ActualPerson. |
Learn More
> Profile
