| 上一页 | 下一页 |
甘特图项目
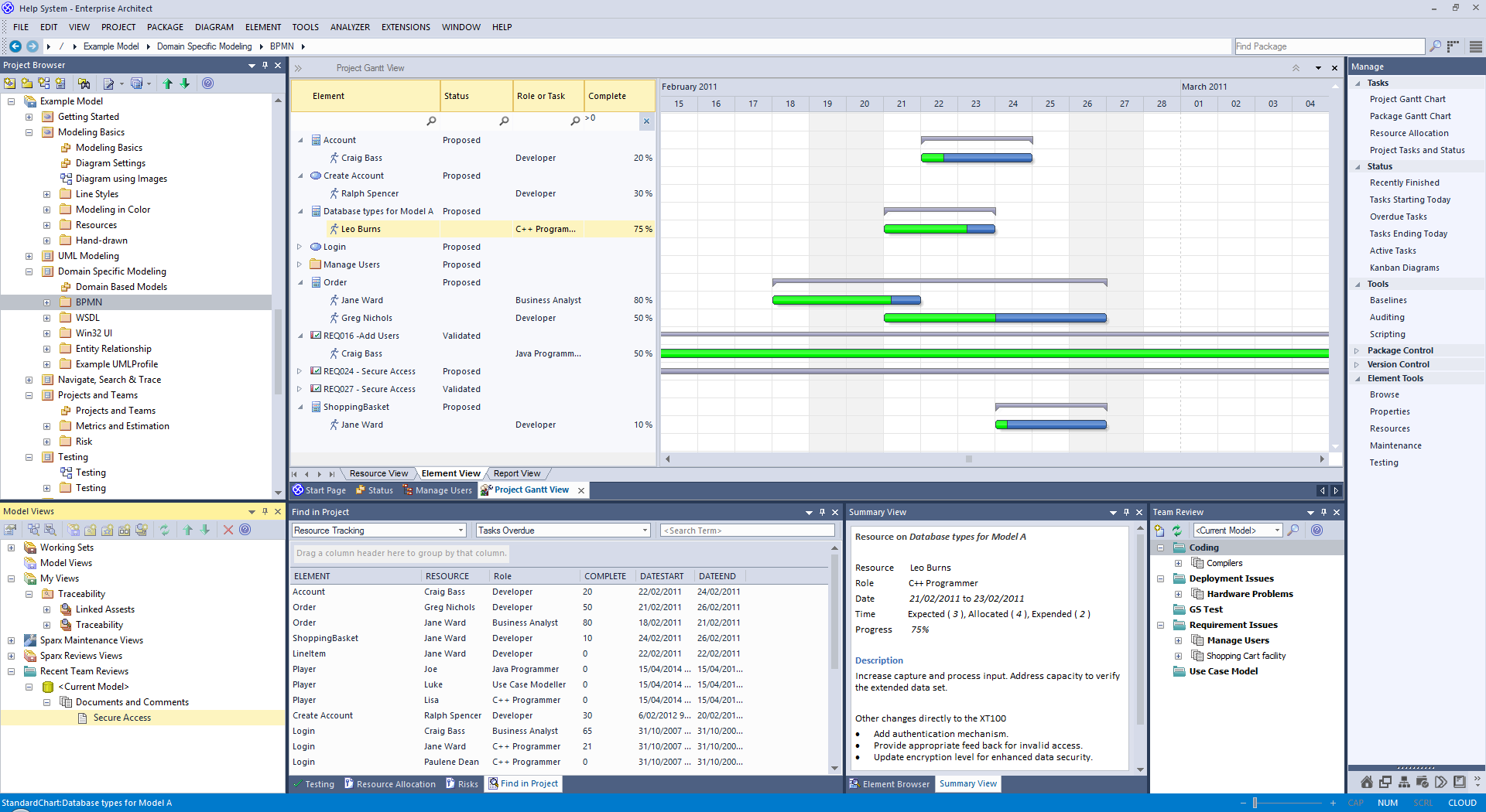
在Enterprise Architect中,您可以以甘特图格式可视化元素和分配项目资源,以查看特定项目和项目特定部分的工作细分。Project Gantt View通过显示已分配资源的开始和结束日期来说明项目计划,以便项目经理可以使用百分比完成条形阴影和百分比完成,资源名称和状态列快速查看当前项目状态。可以过滤信息,并且可以快速突出显示和识别过期项目。
您还可以从图表,包和个人任务列表中访问Gantt View的特定版本。
|
|
项目甘特视图
此图像集突出显示了甘特图的一些关键功能,以及它如何与Enterprise Architect中的其他工具进行交互。 |
访问
|
功能区 |
构造>任务管理>甘特图 |
甘特视图
此示例显示了四个资源,其中两个在一个任务上以不同的容量工作,另外两个在另一个任务上工作。资源名称和角色列在图表的左侧面板中,以及每个人在任务上工作的实际完成百分比。在图表的右侧面板中,完成的工作由栏的绿色部分指示,工作尚未完成但尚未到期以蓝色表示,工作未完成且逾期以红色表示(由于突出显示应用的逾期工作的选项)。

甘特视图的标签
Project Gantt View有三个选项卡,前两个选项卡使用甘特图本身来显示针对执行工作的资源或执行工作的元素的工作进度。(甘特图的其他变体没有这些单独的标签。)
视图 |
详情 |
请参阅 |
|---|---|---|
|
资源视图 |
当您最初打开甘特图时,它默认为“资源视图”选项卡,其中重点是项目中每个已分配资源的当前承诺。 |
资源视图 |
|
元素视图 |
元素视图列出了项目中分配有资源的元素以及分配给每个元素的资源。 |
元素视图 |
|
报告视图 |
“资源”报告显示如何在项目中部署资源,显示已分配资源的所有元素的列表。 |
报告视图 |
甘特查看设施
项目甘特视图的工具对于资源和元素视图是通用的,在某些情况下对于所有三个选项卡是通用的,如此处所述。
选项 |
详情 |
请参阅 |
|---|---|---|
|
仅显示今天的任务,或仅显示另一天的任务 |
右键单击显示并选择以下选项:
|
|
|
显示分配资源的元素的属性 |
右键单击元素条目,然后选择“显示元素属性”选项。 显示元素的“属性”对话框。 |
属性对话框 |
|
显示元素或资源的资源分配详细信息 |
右键单击该条目,然后选择“显示任务属性”选项。 “分配的资源”对话框显示; 您可以编辑详细信息,并在必要时更改分配给该元素的资源。 |
资源分配 |
|
显示元素的资源分配记录 |
(也可在报告视图中使用。)右键单击该条目,然后选择上下文菜单选项之一:
将显示“资源分配”窗口,其中显示字段中显示的所选条目的详细信息以及左侧面板中列出的元素的其他资源分配。 您可以编辑详细信息,并在必要时更改分配给该元素的资源。 |
资源分配 分配多个资源 |
|
为元素分配新资源 |
右键单击显示中的元素,然后选择“分配资源”选项。 “分配的资源”对话框显示; 完成此操作,资源分配窗口。 |
资源分配 |
|
更改显示的比例 |
默认情况下,甘特图以月为单位显示时间段,每个日期列大约为1厘米宽。周末有较深的填充色。 您可以通过单击列标题,按并滚动鼠标滚轮来更改日期列的比例。当你这样做:
这使您可以在单个图表上表示各种任务,并缩小或扩展视图 - 与过滤器一起 - 清楚地调查短期和长期工作。 |
|
|
在甘特图上更改任务的持续时间 |
您可能希望对事件的时间轴进行广泛调整,您可以在甘特图本身上轻松完成。例如,资源生病,或者其他资源已接管资源分配到的其他任务。在这两种情况下,任务本身都没有改变,但在第一种情况下,资源需要更长的时间来完成任务,而在第二种情况下,他们没有更多的工作要做,并且可以更快地完成任务。 要进行这些调整,只需将时间条的右端进一步拖动或沿图表向后拖动即可。这会将任务结束日期更改为拖动时间线的位置,并将分区调整为完成和不完整/过期工作以维持完成百分比值。分配给任务的工作时间不会改变。 如果拖动时间线的左端,则会移动整行而不更改其长度或比例; 您只是表明任务是在较早或较晚时间开始,并且将在相同的时间内提前或稍后完成。 |
|
|
分组工作 |
资源可能同时或连续地分配给多个任务。在资源视图中,分配给资源的任务分组在资源名称下,并且图表上的一个窄组栏显示为灰色,与名称相对应,从工作安排到第一个任务开始到工作时间。计划完成最后的任务。 同样,由一个元素代表的工作体可能涉及在不同点开始和结束的若干资源。资源在元素名称下分组,组栏上显示组元素名称,跨越从第一个资源计划开始工作到最后一个资源计划完成任务工作的时间段。 如果进行任何影响工作的初始起点或最终完成点的调整,则组栏的结尾会自动调整。如果组中的任何任务或资源过期,则组栏变为红色以反映分配的工作中存在潜在问题。 |
|
|
过滤显示以按状态排除元素 |
(此功能在您的用户ID下生效。) 右键单击窗口,然后选择“应用元素状态 ”选项。 将显示“排除的状态类型”对话框; 选中一个或多个状态的复选框,以从列表中排除具有这些状态的元素。 您可以通过单击“全按钮一次选择每个复选框,并通过单击“ 清除所有选择。 单击“ 立即应用过滤器,该过滤器将一直保持有效,直到您专门更改它为止。 |
|
|
过滤显示以包含具有某些属性的元素 |
右键单击列表,然后选择“显示栏”选项。 过滤条显示在标题栏下方。在列上方的字段中键入文本字符串,以立即过滤列表中包含该列值中的文本字符串的条目。 要完全删除过滤器字符串,请单击该字段右侧的蓝色十字。 如果您不想再使用过滤条,请右键单击列表并选择“隐藏过滤条”选项。 |
列表标题 |
|
按开始或完成日期过滤显示 |
显示默认为显示尚未结束日期的当前任务。右键单击列表并选择以下选项之一:
|
|
|
确定逾期任务 |
右键单击显示并选择“显示突出显示项目突出显示”选项及其子选项之一:
|
|
|
仅显示逾期任务 |
右键单击显示屏,然后选择“仅显示过期项目”选项。 显示屏仅显示结束日期已过但但未完成的项目。这些项目没有红色突出显示。 |
|
|
刷新报告 |
右键单击该条目,然后选择“刷新”选项。 刷新并折叠到元素或资源级别的显示内容。 |
|
|
重新定位甘特图以自动显示所选分配的结束日期 |
右键单击显示屏并选择“转到|” “自动同步任务结束日期”选项。 选择此选项(旁边有一个勾号)时,无论何时单击分配,显示都会调整以在图表中心显示任务的结束日期。 |
|
|
重新定位甘特图以显示分配的开始日期或结束日期,或今天的日期 |
右键单击该条目,然后选择所需选项:
显示切换为将所需日期放在图表的中心。 |
|
|
在项目浏览器中找到该元素 |
(也可在报告视图中使用。)右键单击元素名称,然后选择“在项目浏览器中查找”选项。 包含该元素的项目浏览器区域将被聚焦并展开,并突出显示该元素。 |
|
|
将模型邮件发送到资源 |
如果资源的作者名称与其匹配,则可以将模型邮件直接从项目甘特视图发送到选定的资源:
右键单击资源或其中一个活动,然后选择“发布模型消息”选项。这将打开发送给资源的Model Mail消息,供您完成和发送。 |
|
|
将甘特图的图像保存到文件中 |
右键单击选项卡,然后选择“将图像保存到文件”选项。 将显示“另存为图像”对话框,您可以在其中指定要保存的文件名,位置和图形文件类型。 |
|
|
将甘特图的图像保存到剪贴板 |
右键单击选项卡,然后选择“将图像复制到剪贴板”选项。 您可以将剪贴板中的图像粘贴到首选图形包中。 |
笔记
- 可以过滤列表窗格中的项目; 右键单击列表窗格中的列标题可在隐藏或显示的栏之间切换,或编辑过滤器
学到更多