上一页 下一个

自定义模型内容

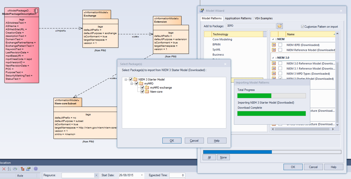
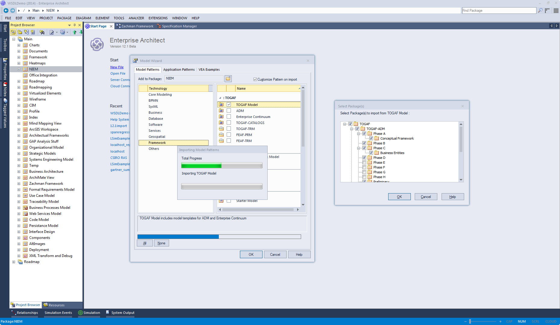
通过使用“ 模型向导”导入模型来设置项目时,可以从“向导”中选择的“模式”生成模型结构。每个Pattern都可以包含许多Packages和子包,并且可以使用“Select Packages”对话框选择要添加到模型中的哪些包以及要省略哪些包。

在设置具有相当复杂结构的新模型(例如TOGAF框架模型)时,这尤其有用。能够选择包含哪些包以及哪些包被省略是定制当前项目所需的实现级别的好方法。


自定义模型模式

此图像集显示了用户如何使用NIEM和TOGAF的样本自定义模型模式。


访问

功能区

设计>包>插入>使用模型向导插入>选择'导入时自定义图案':创建图案按钮

上下文菜单

项目浏览器 | 右键单击Package节点| 使用向导|添加模型 选择“导入时自定义图案”:创建图案按钮

键盘快捷键

Ctrl + Shift + M | 选择“导入时自定义图案”:创建图案按钮

其他

项目浏览器标题栏菜单| 模式的新模型| 选择“导入时自定义图案”:创建图案按钮

选择Package(s)对话框

选项

描述

选择要从<pattern>导入的包

显示Pattern中包含的Packages的层次结构,每个项目左侧都有一个复选框。默认情况下会选中复选框。

取消选中您不想导入的每个包的复选框。

  • 取消选择包会自动取消选择其所有子包
  • 重新选择包会自动选择其所有祖先包

单击此按钮可从当前模式导入选定的包。

取消

单击此按钮可中止从当前模式创建模型结构。

如果您最初只选择了一个模式,单击此按钮也会关闭模型向导

学到更多